首页
新闻资讯
快速入门
专栏
论坛讨论
培训视频
Nuclei Studio
大学计划
搜索
认证开发者
创建组织
发布软件包
登录
懂得分享的人,往往能收获更多
致力于RISC-V技术的推广,提供交流学习的开放平台
一键登陆
RISC-V IP
淘宝店铺
公众号
硅农亚历山大
一键登陆
首页
新闻资讯
快速入门
专栏
论坛讨论
培训视频
Nuclei Studio
大学计划
首页
大学计划
MCU课程资源
软件开发平台及IDE
如果需要PPT文件,请与 edu@nucleisys.com 邮箱联系
RISC-V MCU课程PPT
RISC-V架构基础
GD32VF103 RISC-V MCU简介
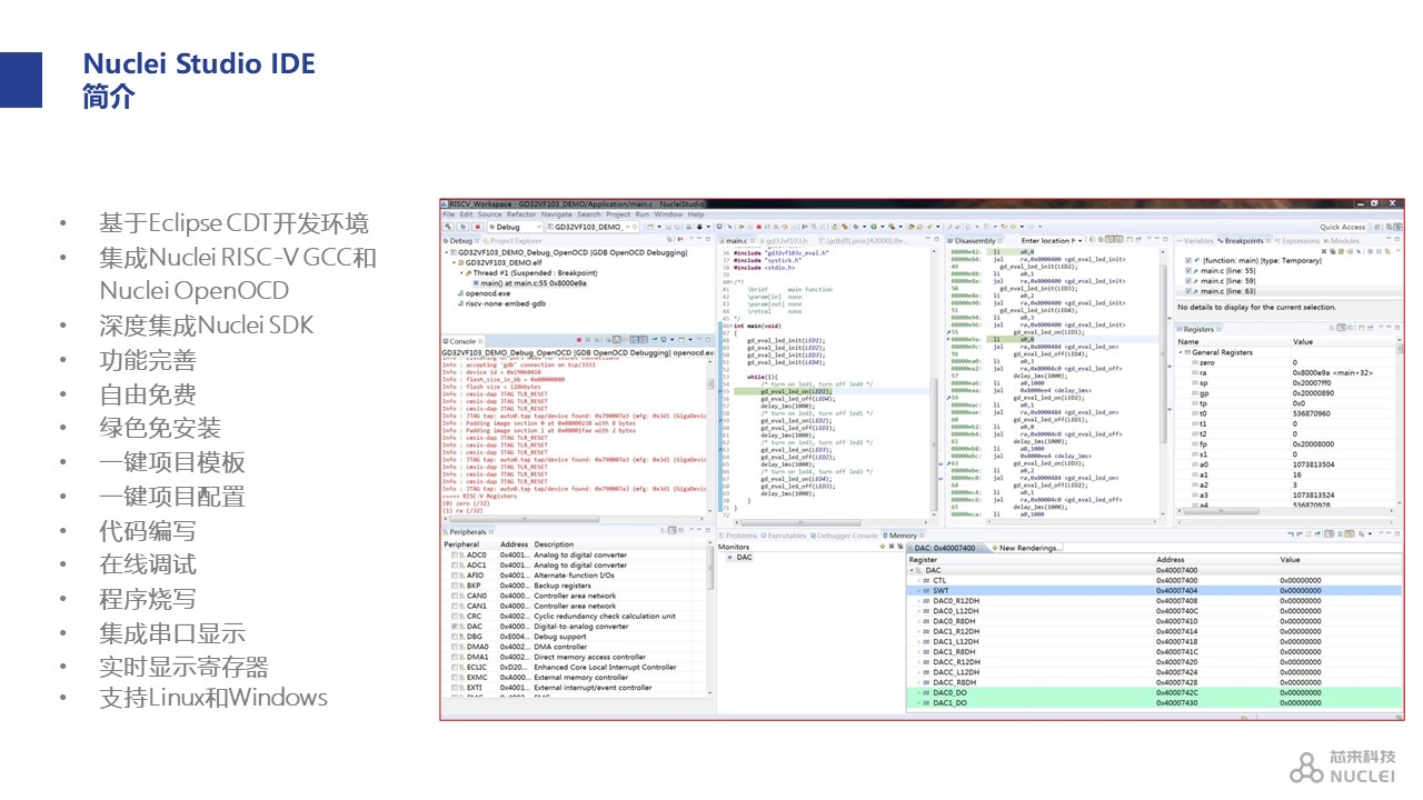
软件开发平台及IDE
RV-STAR硬件开发平台
快速上手RV-STAR开发板
中断基础实验
中断进阶实验
FreeRTOS移植与示例运行